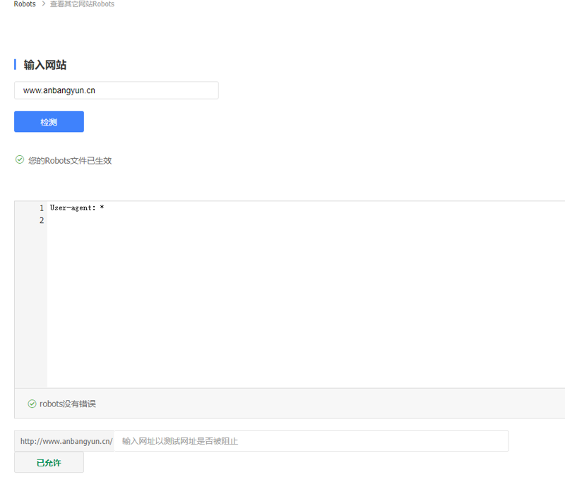
江苏安邦云昇智能科技有限公司? ??http://www.anbangyun.cn/[?]
网站5月14号的时候,网站建设的第三方说已经删除了禁止搜索指令了,现在都过去了三天了,为什么还是显示被禁止抓取呢?


上一篇:我的网站不收录咋回事
下一篇:如何让百度收录文章快速?
江苏安邦云昇智能科技有限公司? ??http://www.anbangyun.cn/[?]
网站5月14号的时候,网站建设的第三方说已经删除了禁止搜索指令了,现在都过去了三天了,为什么还是显示被禁止抓取呢?


上一篇:我的网站不收录咋回事
下一篇:如何让百度收录文章快速?