迅雷VIP免费下载教程
国内至强的下载组合,迅雷和百度网盘这两个兄弟应该是跑不掉的了。下电影、下软件、下资源、下小姐姐必然是各位小伙伴最多做的下载行为,只是现在动不动就几个G甚至几十个G的文件大小,小礼表示真心有点下不动,好怀念小时候这两兄弟的满速下载啊!
而今天我们要介绍的自然就是让这两位好兄弟卖力工作的教程了,而且重点是要:终身免费!终身免费!终身免费!
百度网盘VIP免费下载教程
至强下载十字兄弟之一:百度网盘
百度网盘超级会员价格
先看一下百度网盘“超级会员”的年费,263元,足够小礼吃好多个哈根达斯、好多杯星巴克了,小礼也不是不愿意支付百度网盘这笔会员费,只是小礼的钱包。。。你懂的!
经过小礼秉着为小伙伴造福的追求,在一番地艰苦摸索下,终于找到了把这么多哈根达斯和星巴克节省下来的办法,并且不是一些教程里介绍的插件破解啥的,这可是纯官方的哦,完全不需要担心被封账号。
接下来请出我们的主角:爱奇艺·万能联播播放器,别问为什么是一个播放器哦,只要有薅羊毛的实力,形式什么的都不是我们需要关心的。轻松简单,不需要安装什么油猴,上Github,下载什么插件,小礼表示其实这些一直没弄懂怎么使用。
爱奇艺·万能联播PC版下载地址
小伙伴输入图片里的地址或者搜索一下“爱奇艺万能联播”就能找到这个软件了。
爱奇艺·万能联播播放器界面
安装 > 打开播放器后是这个样子的,点击右上角百度网盘的图标。
爱奇艺·万能联播-百度网盘页面
在弹出的网页里登录我们的百度网盘账号,就能使用了。这是爱奇艺和百度网盘官方合作的,完全不需要担心账号被盗用或者自己网盘的内容被泄露。
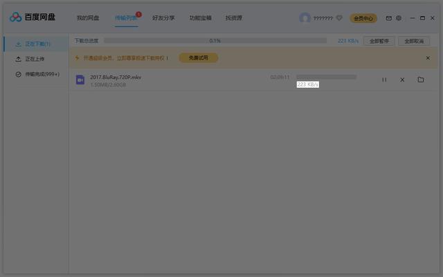
百度网盘官方客户端下载速度截图
对比一下下载速度的差别,这是百度网盘官方客户端的速度,每秒钟只有223KB/s,下载一个几G的文件,真的让小礼等到想砸键盘的心都有了。
爱奇艺·万能联播-百度网盘下载速度截图
而在爱奇艺·万能联播里,下载速度是1.7MB/s,让小礼算一下提升的效率是多少:一一得一、一二得二、一三得xx。。。,算了,还是不算了!哈哈!总之,在爱奇艺·万能联播里,经常性会有几十MB/s的速度,比百度网盘官方客户端快了不知道多少倍就是了。
至强下载十字兄弟之一:迅雷
迅雷超级会员价格
在百度网盘净网行动下,想必很多小伙伴的小姐姐已经忍泪割痛般不见了吧?只能邂逅新一批小姐姐,继续使用迅雷在茫茫网海中下载。在迅雷网速限制的雷击下,无奈打开超级会员支付界面,又再次被12个月288元的价格暴击一把。怎么下载点资源就这么难啊!
于是,小礼请出了我们十字兄弟组合的另一位主角:玩客云。
看一下玩客云的介绍,玩客云是迅雷旗下网心科技面向个人用户推出的共享计算智能硬件,它本身是个私人云盘:提供畅快下载、随存随取、文件管理、远程操控、多媒体娱乐等功能,安全可靠、无限扩容。除此之外,借助玩客云,无数个人用户还可以将家中闲置带宽、计算、存储等资源分享出来,并最终被转化共享计算服务,可以大大降低互联网企业的运营成本。
玩客云-老母鸡-WKY
实质就是一个挖币硬件+一个私人云盘工具,因为早期挖出来的币也不是很值钱,大概一个币等价于一个鸡蛋,所以这个硬件也被人称为“老母鸡”。
虽然这不是一个完全免费的方案,但只需要付出一点点固定费用,玩客云就可以享受到迅雷VIP下载的速度,小礼认为还是很值当的。
闲鱼上玩客云的截图
小礼的玩客云是在闲鱼上买的,54元还包邮,配合上移动硬盘使用,除了能享用迅雷下载,还能使用到自身私人云盘的功能,体验起来还是很不错的。相对于迅雷30元/月的超级会员费用,这个价格可是终身的,无限时的超级会员体验哦。
玩客云背面接口
玩客云背面按顺序是电源、网口、2个USB、HDMI输出、SD卡插槽。接上一个移动硬盘或者一张大一点的SD卡,网线接到路由器的Lan口,插上电源,百度一下,下载玩客云的客户端,就可以愉快的使用了。
玩客云-硬盘-路由器连接方法
比较好的连接方式:移动硬盘通过USB线 -> 玩客云 -> 路由器Lan口,十分简单容易连接。家里如果是台式机的普通硬盘,可以买一条移动硬盘易驱线就能直接用上了。
西部数据 WD Elements
没有移动硬盘的话,还能像小礼一样,闲鱼上买一个西部数据的 WD Elements 硬盘盒,有很多人买了这个硬盘,只是拆出里面的硬盘给自家的NAS使用,然后就把壳放在闲鱼上卖了,价格大概是45元,优点是支持硬盘休眠,而且一整个外壳包围着,不会像普通硬盘盒一样,容易沾染灰尘,还能防震。

2020-04-25 21:24:31